Funktionsweise von LookApp aus Anwendersicht
Zur Navigation springen
Zur Suche springen

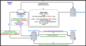
Die Funktionsweise wird hier in Einzelschritten dargestellt. Die Numerierung bezieht sich auf die Nummern im Schaubild "Technische Struktur von LookApp"
- Der Anwender besucht eine Seite, die mit LookApp ausgestattet ist.
- Der WebServer des Seitebetreibers liefert eine Seite aus, auf der:
- Teile des Inhaltes (z.B. Text Bereiche, ausschließlich der Menus, Navigation, Fußzeilen, etc.) mit einem div umschlossen sind, die mit der Klasse "lookapp-scope" ausgezeichnet sind
- Das LookApp Skript wird vom LookApp Server geladen und mit der Seite ausgeliefert
- Das LookApp Skript wird mit bestimmten Parametern intialisiert